I came across this situation a couple of times, where the client complained about the Outlook.exe process continuing to remain in the Task Manager, even after closing the program. Each scenario was different, but I managed to fix it a couple of times. In this article, I’ll share those possible fixes.
Outlook.exe remains in memory

In most of the cases I have seen, I have found some security suites like Kaspersky, Norton 360, etc., to be the culprits. Each security software has an anti-spam plugin, which sometimes causes Outlook.exe to hang. So in such cases, you could try to disable the add-in and see if it works. I would suggest using OfficeIns to disable the add-ins because it’s much easier than disabling the add-ins from the Add-in Manager of Outlook.
- You can download OfficeIns from Nirsoft. Close Outlook.
- Make sure it’s not running in the Task Manager. Then open OfficeIns.
- Select the Add-in and Right Click on it.
- You’ll find an option called “Change Start Mode” and select Disabled
- Then Select “Change Connect Mode” and select No. Once you disable the add-in, open Outlook and test it.
If it does work, contact the software vendor and see what’s causing it.
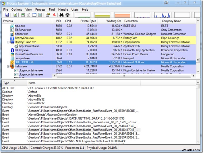
The second scenario I have seen is when using Team Viewer. Once I had a client with a similar problem. There were no add-ins enabled, as I had disabled all of them. Then I installed Process Explorer and selected “Outlook.exe” then I went to the “View” menu and selected “Show Lower Pane”.

I went through each handle from the list and found TeamViewer related files there. But I didn’t find any add-ins in Outlook. Then I noticed this very handle had been placed near the minimize button.

I couldn’t find a way to disable it. So I went to “MSCONFIG” and disabled Team Viewer from “Startup” and “Services” and then rebooted the system. I opened Outlook, waited a few minutes, and closed it. It was no longer showing up in the Task Manager.
I hope some of these tips help you fix this problem. If not, leave a comment at the end of the post.
How do I stop Outlook from running in the background?
The best way to keep it off the background is to use Windows settings and turn it off. In Windows Settings > Apps > Apps & Features. Click on the menu to open Advanced Options for Outlook. In the Background apps permissions dropdown, select Never. Another way of doing this is by disabling it from launching with other Startup programs. You can do this using the Task Manager Startup section.
How do I minimize Outlook instead of closing?
If you want to keep it running in the background but do not want it to take space on the taskbar, you need to use the System Tray option. Right-click on the Outlook icon in the system tray and select Hide when minimized. It will automatically hide it from the taskbar, and only when you click on the System tray icon will it appear.
